I have Wealthlab Build 33
I can look at my current strategies and see that today's data is not loading. Here is data set using Yahoo.

Here is same dataset with Wealthdata. same problem:

Can you please help
Thank you,
Larry
I can look at my current strategies and see that today's data is not loading. Here is data set using Yahoo.
Here is same dataset with Wealthdata. same problem:
Can you please help
Thank you,
Larry
Rename
Did you try restarting WL?
Yes, I have. I also have tried to uninstall Wealthlab, but I can't get rid of everything, because when I uninstalled it and installed it, it already knew where to find my user data.
How can I completely uninstall and install Wealthlab and all settings?
Also, do you know how to resolve those error messages in 1st message?
Thank you,
Larry
How can I completely uninstall and install Wealthlab and all settings?
Also, do you know how to resolve those error messages in 1st message?
Thank you,
Larry
You’d have to remove or rename the User Data folder. You can open the folder via the File menu in WL8 to see where it is. But I don’t think that will help.
I don’t believe WeathData even covers these country ETFs. That’s why you’re not getting any data there. WealthData only covers the S&P 500 stocks and some major ETFs.
I’ll ask Eugene to check on the Yahoo update.
I don’t believe WeathData even covers these country ETFs. That’s why you’re not getting any data there. WealthData only covers the S&P 500 stocks and some major ETFs.
I’ll ask Eugene to check on the Yahoo update.
"You’d have to remove or rename the User Data folder. You can open the folder via the File menu in WL8 to see where it is. But I don’t think that will help."
I know where the data folder is. I first unistalled Wealthlab, then I renamed data folder, so it was not in the location. However, when I re-installed Wealthlab, it was looking for that folder, so I know that Wealthlab was not completely uninstalled.
"I don’t believe WeathData even covers these country ETFs. That’s why you’re not getting any data there. WealthData only covers the S&P 500 stocks and some major ETFs."
I have redone this with SPY, same issue. Can you please help.


I know where the data folder is. I first unistalled Wealthlab, then I renamed data folder, so it was not in the location. However, when I re-installed Wealthlab, it was looking for that folder, so I know that Wealthlab was not completely uninstalled.
"I don’t believe WeathData even covers these country ETFs. That’s why you’re not getting any data there. WealthData only covers the S&P 500 stocks and some major ETFs."
I have redone this with SPY, same issue. Can you please help.
Did you happen to change your computer's date or time? I can't explain why WealthData isn't updating, and I see a strange socket error in the status bar related to Yahoo. Did you try rebooting the computer and syncing the Windows date/time?
Also, do you have a VPN or AV connected? I'm seeing a report of that kind of error coming up when using a VPN or AV:
https://stackoverflow.com/questions/10461257/an-attempt-was-made-to-access-a-socket-in-a-way-forbidden-by-its-access-permissi
A final thing to try is to start WL8 in Administrator mode. Right click on the Desktop icon and select "Run as Administrator."
https://stackoverflow.com/questions/10461257/an-attempt-was-made-to-access-a-socket-in-a-way-forbidden-by-its-access-permissi
A final thing to try is to start WL8 in Administrator mode. Right click on the Desktop icon and select "Run as Administrator."
"Did you happen to change your computer's date or time?"
No I did not.
I do not have a VPN. I have unistalled Antivirus and Firewall and still did not fix.
I also started WL8 in Admin mode, this did nothing.
No I did not.
I do not have a VPN. I have unistalled Antivirus and Firewall and still did not fix.
I also started WL8 in Admin mode, this did nothing.
Hi Larry, let's set up a support zoom call to help you, can you email us at support@wealth-lab.com?
Larry,
According to the app status bar, you have a very odd looking and unseen error message in the log. Something about the socket connection. Can you open the Tools > Log Viewer and copy/paste it in detail here?
It affects both Yahoo and WD on two screenshots. (Neither provider is using sockets.) Apparently it is network related: it's your "last mile" issue, not WL's I believe.
According to the app status bar, you have a very odd looking and unseen error message in the log. Something about the socket connection. Can you open the Tools > Log Viewer and copy/paste it in detail here?
It affects both Yahoo and WD on two screenshots. (Neither provider is using sockets.) Apparently it is network related: it's your "last mile" issue, not WL's I believe.
I think we are getting closer. I have uninstalled all firewall and antivirus software, etc.
Looks like I am now getting signals.
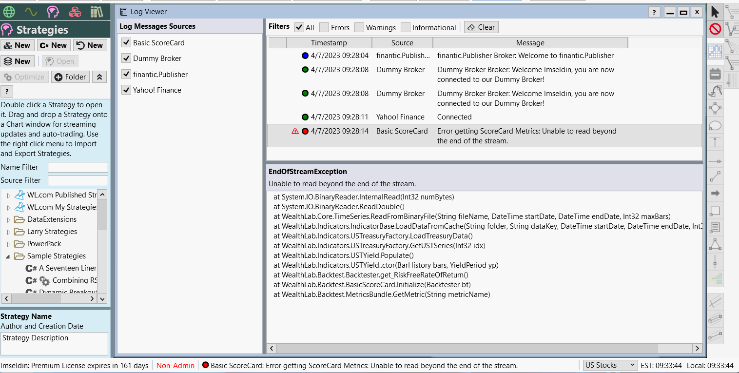
Here is the log. Not sure what the error on Basic Scorecard means.
Thank you for your help.
Looks like I am now getting signals.
Here is the log. Not sure what the error on Basic Scorecard means.
Thank you for your help.
OK so this was a software issue.
The Scorecard error is not related to the original problem, please start a new topic and copy/paste the log as text.
The Scorecard error is not related to the original problem, please start a new topic and copy/paste the log as text.
Eugene and Glitch,
Thank you for your help.
Larry
Thank you for your help.
Larry
Your Response
Post
Edit Post
Login is required