Hi!
If I’m not mistaken, I had already used in the past optimizable parameters in Evolver so that all the strategies it created would already include that building block with the indicators and their optimizable parameters, saving me a lot of work when optimizing the strategies created there. But I no longer see the optimize button inside Evolver. Was the feature removed?
    
    
    
    If I’m not mistaken, I had already used in the past optimizable parameters in Evolver so that all the strategies it created would already include that building block with the indicators and their optimizable parameters, saving me a lot of work when optimizing the strategies created there. But I no longer see the optimize button inside Evolver. Was the feature removed?
        Rename
    
        No, the Evolver never made parameters optimizable.
    
    
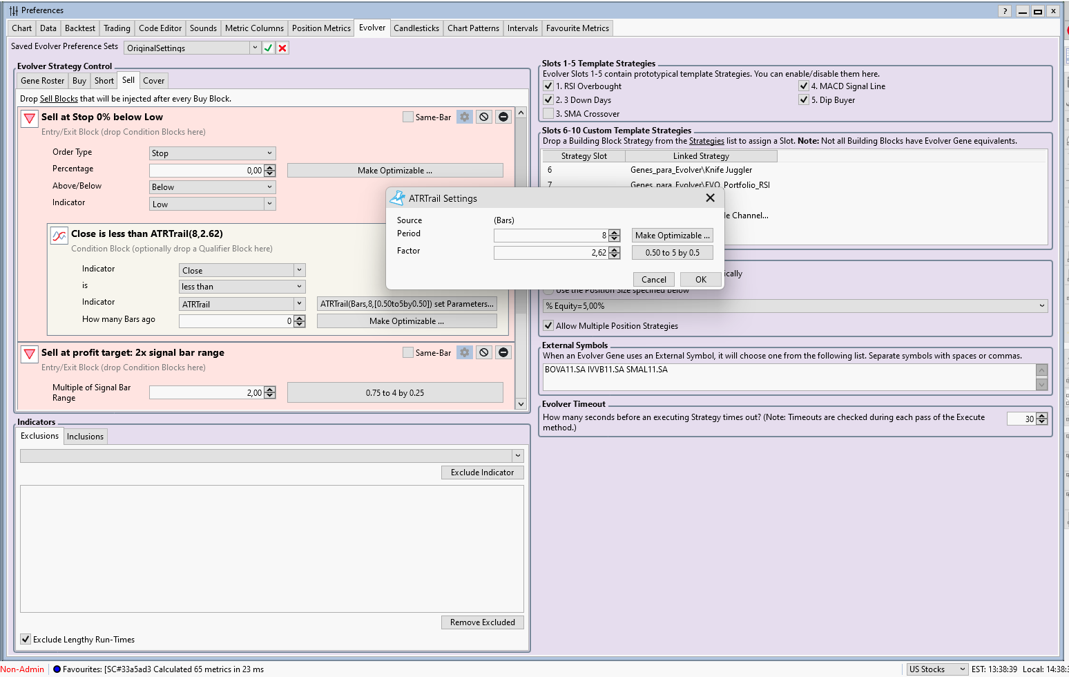
There’s still a trace of what I mentioned here.
        You have some strategies dropped into template slots 6-10 so that’s likely where the optimizable parameters are coming from.
    
    
        I think I copied the block from a strategy previously set. 
Thanks
    
    
Thanks
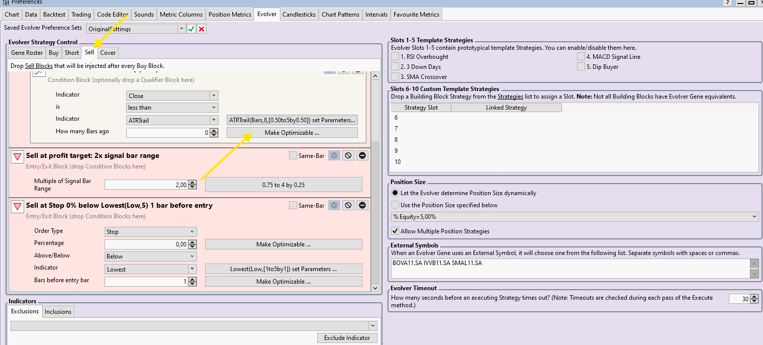
        OK, I see now you're talking about the Blocks dropped into the tabs of the Evolver Preferences? I still see the "Make Optimizable" buttons on those Blocks. 
    
    
        Ok, something is wrong here, I’m not seeing those buttons.
I’ll reinstall WealthLab tonight to see if it solves the issue
    
I’ll reinstall WealthLab tonight to see if it solves the issue
        make sure you give the interface enough room horizontally. if it’s not wide enough those buttons will get cut off. anyway, they don’t play a role in the evolver. if you want to optimize something after a strategy is generated, just set it up then.
    
    
        Good observation about interface. And yes, I know they don’t have use during evolving. I used it after evolving, with the strategy finalized - I don’t have to setup the block again with the optimizable parameters (for example, using a ATRtrail to exit and finding what period and factor are the best ones for that strategy generated) 
    
    
Apparently, it only shows up inside the sell/cover blocks, since they are within exit blocks. In the case of the entry parameters, since they are not placed inside entry blocks, but only directly, it seems that the optimization does not appear.
        Yes that’s correct. I’ll get those enabled for the Entry Blocks for Build 138.
    
    
            Your Response
            
            Post
        
        
        
    
            Edit Post
            
        
        
        
    
            Login is required