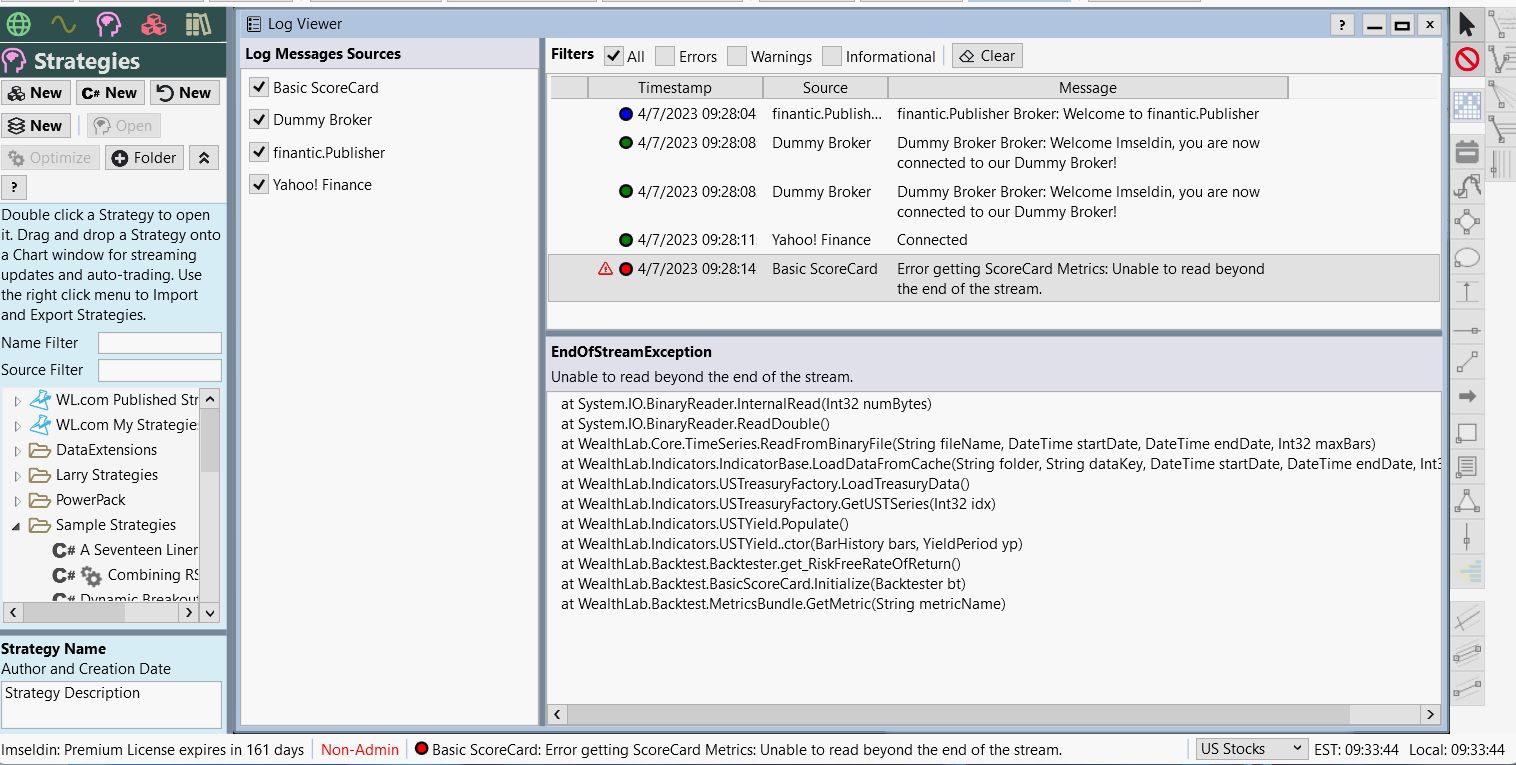
In the Log view, I am receiving an error related to Basic Scorecard Metrics.
"Error getting ScoreCard Metrics: Unable to read beyond the end of the stream".
Can you please take a look.
Thank you,
Larry
"Error getting ScoreCard Metrics: Unable to read beyond the end of the stream".
Can you please take a look.
Thank you,
Larry
Rename
It looks like a corrupted file.
- Open the WL8 User Data folder (File menu)
- Close WL8
- Delete the indicated directory (UST)
- Restart WL8
Does this resolve it?
- Open the WL8 User Data folder (File menu)
- Close WL8
- Delete the indicated directory (UST)
- Restart WL8
Does this resolve it?
The cache file for U.S. Treasuries data (used in risk-free RoR calculation) is corrupt. With WL8 closed, try to delete this "UST" folder which should be re-created on next start:
c:\Users\%Windows username%\AppData\Roaming\WealthLab8\UST\
c:\Users\%Windows username%\AppData\Roaming\WealthLab8\UST\
Glitch and Eugene,
I deleted that directory and it worked great.
Thank you,
Larry
I deleted that directory and it worked great.
Thank you,
Larry
Your Response
Post
Edit Post
Login is required